皇冠网开户_XM外汇平台全网最完整开户流程
时间:2024-07-02 阅读:16454
皇冠信用盘注册(www.hgty.us)为您提供皇冠登录,皇冠盘代理、会员皇冠信用网代理开户、皇冠会员开户业务XM平台是当今国内最火热的平台之一,凭借着资金安全、点差低等多久优势,受到众多用户的选择,现在给大家详细讲一下开户流程皇冠网开户。
首先皇冠网开户,复制开户链接到浏览器进入网址:
来百度APP畅享高清图片
一、进入网址之后输入自己的邮箱和密码皇冠网开户,开始注册:
二、点击注册之后看见提示皇冠网开户,进入邮箱点击认证:
展开全文
三、验证之后重新用链接登入皇冠网开户,登入之后开始认证账户:
四、填写个人信息:
填写示例:
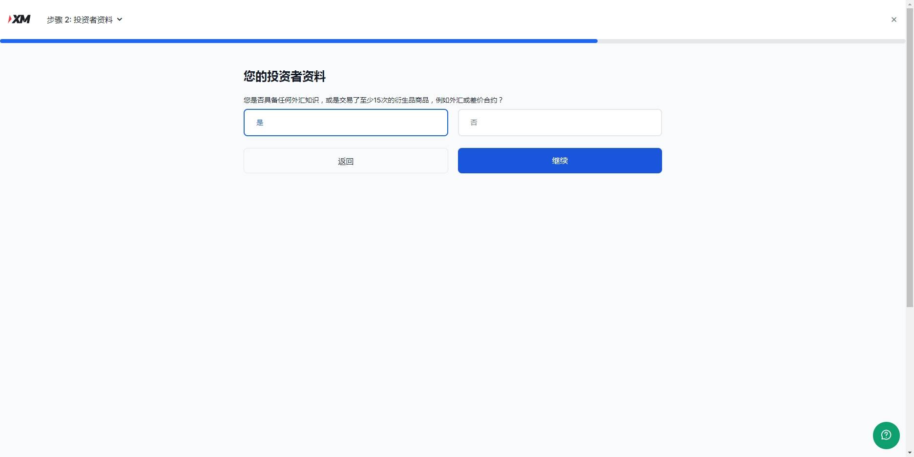
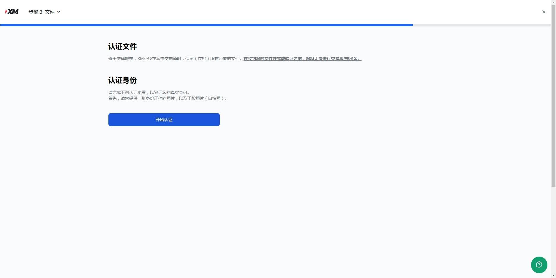
五、下一步点击是皇冠网开户,然后继续,开始最后一步,认证账户,认证账户看提示上传,涉及隐私就不演示了:
六、认证资料上传之后皇冠网开户,等待官方邮件反馈文件是否有误,没问题,就恭喜你开户成功了,可以开始外汇交易之旅了
猜你喜欢
- 2025-10-07皇冠手机管理端登录_(体育)网球——武汉公开赛:王欣瑜首轮出局
- 2025-10-06皇冠信用盘登2代理_确认了!已杀到杭州!接下去还要更疯狂......
- 2025-10-06皇冠信用网开户_“担心依赖美国,恐惧不如中国”,欧盟要拿出自家AI方案
- 2025-10-06hga030怎么打开_中央气象台双预警齐发 多地将有暴雨大暴雨
- 2025-10-06介绍个信用网网址_厄德高再遭重创,阿森纳中场核心缺阵影响深远
- 2025-10-06皇冠信用网代理_双胞胎哥哥在杭州东站被陌生女子抱走?派出所全员出动,20分钟锁定“嫌疑人”,万万没想到……
- 2025-10-05皇冠信用网登2代理申请_梅里诺庆祝阿森纳登顶英超:背后的战术与情感故事
- 2025-10-05皇冠信用网出租代理_意大利怂了,西班牙战舰跑了,土耳其战机逃了,加沙勇士却反击了
- 2025-10-05体育皇冠信用网站_9死3伤!威海荣成齐东海通冷链物流仓储设施建设项目12·7事故查明
- 2025-10-04怎么申请皇冠信用盘代理_巴萨再遭重创!拉明·亚马尔因伤缺席国家队比赛
- 2025-10-04皇冠信用网结算日是哪天_8000元起家,重庆2800亿巨头赴港IPO
- 2025-10-03皇冠会员如何申请_国庆中秋期间,韩国惊现有组织的反华示威,谁在刻意恶心中国人?
网友评论